分类




Sender是一款免费的数据传输软件,速度快,可跨设备跨系统传输文件,支持多种类型。适配多平台,操作简单。还介绍了提取安装包及与不同设备连接的方法,具备大文件传输、内存小、传输快等优势。
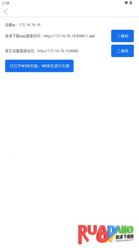
Sender这款软件超棒的!它能解决不同设备间文件互传的麻烦事儿。不管是图片、文档、视频还是安装包,都能稳定传输。操作简单,直接上手。提取安装包也不难,打开软件点左上角三杠图标,选提取安装包,再选目标文件就行。跨设备连接超方便,安卓设备在同一局域网自动扫描连接,已知IP还能精准连接;非安卓设备通过浏览器方式就能跨平台传输。它优势明显,支持大文件传输,理论上无大小限制,超大文件也能稳稳传。而且软件占内存小,不影响其他软件运行。每次传输都很快,还能批量传输,选择更自由。整个过程完全免费,有了它,不同设备间传文件再也不用愁啦!

1. 支持大文件传输,理论无文件大小限制,超大文件也能稳定传输。
2. 软件占用内存小,不影响其他软件运行,实用性更强。
3. 传输过程迅速,可一次性能批量传输,选择更自由。
4. 适配多平台无缝衔接,整个过程完全免费,不同用户可直接上手。
1. 支持大文件传输,理论无文件大小限制,超大文件可稳定传输。
2. 软件占用内存小,不影响其他软件运行,实用性强。
3. 传输过程迅速,支持一次性能批量传输,选择更自由。
Sender这款文件传输软件表现出色。它能支持大文件传输,无论文件多大都能稳定传输,解决了很多传输困扰。而且占用内存小,不会给设备运行带来负担。传输速度还很快,能一次批量传输,选择多样,整个传输过程流畅自由,使用起来十分便捷,能很好地满足用户不同设备间快速、稳定传输文件的需求,是一款相当不错的文件传输软件。

1. 能展开跨设备跨系统的文件传输,解决不同设备间文件互传繁琐问题。
2. 支持图片、文档、视频、安装包等文件的稳定传输。
3. 适配多平台无缝衔接,整个过程完全免费,不同用户可直接上手。
4. 与非安卓设备连接仅支持通过浏览器方式实现跨平台传输,与安卓设备连接保障两台设备处于同一局域网环境,连接方式多样。